Wi-Fi empresarial: más que cobertura, es continuidad operativa
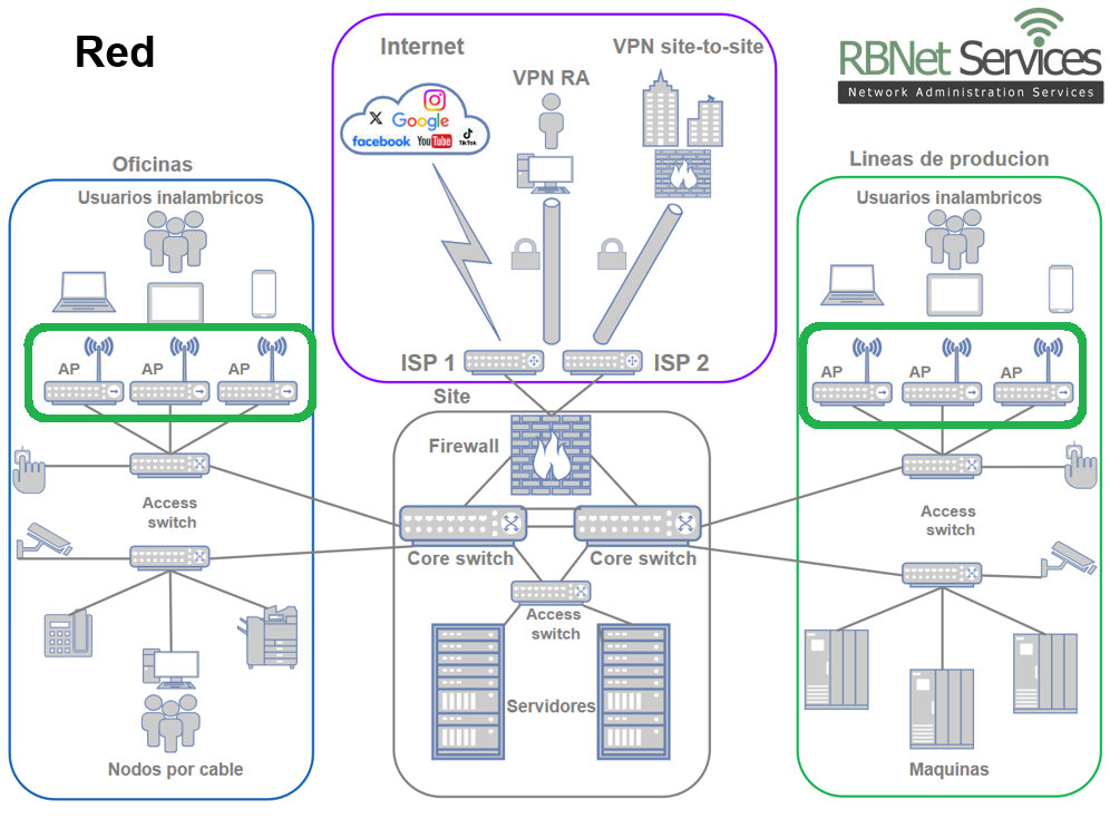
Wi-Fi empresarial para oficinas y plantas industriales
En muchas empresas, el Wi-Fi es el medio principal para trabajar, producir y comunicarse.
Sin embargo, la forma en que se implementa la red inalámbrica determina la estabilidad, seguridad y rendimiento del negocio.
Hoy es común encontrar redes formadas por varios routers o AP domésticos instalados únicamente “por alcance”.
Esto funciona… hasta que la operación lo pone a prueba.
❌ Múltiples AP/routers independientes
Cuando cada AP trabaja por su cuenta, sin coordinación:
No hay roaming: las llamadas y sesiones se interrumpen al cambiar de área.
Se generan interferencias entre equipos.
Hay una sola contraseña para todos → riesgo de acceso no autorizado.
No se puede priorizar aplicaciones críticas.
No existe visibilidad ni monitoreo.
Este enfoque está orientado a uso doméstico o pequeñas oficinas sin crecimiento previsto.
✅ Wi-Fi Empresarial con Controladora
En una red empresarial, los Access Points gestionados funcionan como un solo sistema integrado.
Esto permite:
Roaming inteligente (802.11k/r/v) → el usuario se mueve sin desconexiones.
Gestión centralizada → cambios en segundos, no equipo por equipo.
Optimización automática de canales y potencia → más estabilidad.
Segmentación por VLAN → visitantes, administrativos y producción separados.
Seguridad avanzada (WPA3-Enterprise / Radius) → acceso controlado por usuario.
Monitoreo y alertas en tiempo real → reacción proactiva.
Este diseño está orientado a empresas que requieren continuidad y crecimiento.
🌐 El impacto en la operación
Un Wi-Fi empresarial no solo “da Internet”:
Reduce tiempos muertos
Evita interrupciones en videollamadas y VoIP
Protege accesos internos y datos
Aumenta la productividad en movilidad
🤝 En RBNet Services diseñamos redes inalámbricas:
Con cobertura uniforme y sin interferencias
Con roaming sin cortes
Con seguridad empresarial para cada tipo de usuario
Administrables desde una única plataforma
Listas para crecer con su operación.
